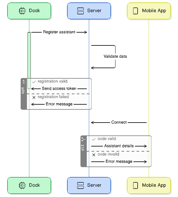
Authentication flow
The authentication endpoints from the API allow to register new assistants - also referred as adock - and connect them to the companion mobile app.

How the register process works
dock - and connect them to the companion mobile app.
